步骤一:注册/登录并选择套餐
进入「IPHALO官网」,注册账号后登录后台,根据代理需求选择「住宅动态IP」/「住宅静态IP」/「静态数据中心IP」的服务,选择需要进行代理的国家/地区IP,并完成对应代理IP套餐的购买;

步骤二:找到并使用已购IP节点
成功完成支付后,可在购买套餐的「IP管理」里面找到已购买的IP套餐服务;

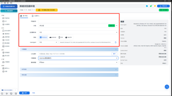
步骤三:新建指纹浏览器环境
下载并完成注册蜂巢指纹浏览器(NestBrowser),登录后台,点击「新建浏览器环境」;

根据需求情况设置指纹浏览器性能参数;

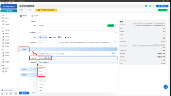
步骤四:配置代理配置的代理参数
在「代理配置」分类中,选择代理类型:「HTTP」/「HTTPS」/「Socks5」。

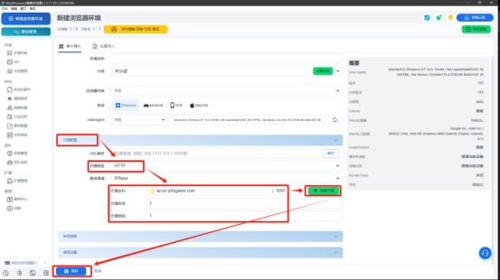
在「代理配置」中进行如下设置:
「代理主机」:ep.global.iphalo.com(根据实际套餐进行填写)
「代理端口」:6616(根据实际套餐进行填写)
「代理账号」:代理账号
「代理账号」:代理密码
根据自身需求完成填写「账号信息」和「高级设置」,并进行保存(若无特殊需求“高级设置”无需特别调整);
不同的IP查询渠道可能会存在一定的检测结果差异。若检测结果与代理信息不符,可通过调整IP查询渠道以确保检测结果的准确性。

步骤五:完成代理配置并验证/使用代理网络环境
打开新建立好的浏览器环境,若所运营账号数量多,请购买所需地区IP后重复以上步骤或者在创建环境时选择批量导入即可。

(注:以上操作需要在海外环境下进行)